This website requires JavaScript.
Explore
Help
Sign In
fjy8018
/
images
Watch
1
Star
0
Fork
0
You've already forked images
Code
Issues
Pull Requests
Projects
Releases
Wiki
Activity
Files
d454283ce156b82866c07abdebdb34958f28bf0c
images
/
img
/
image-20200303161327080.png
F嘉阳
807eefa78e
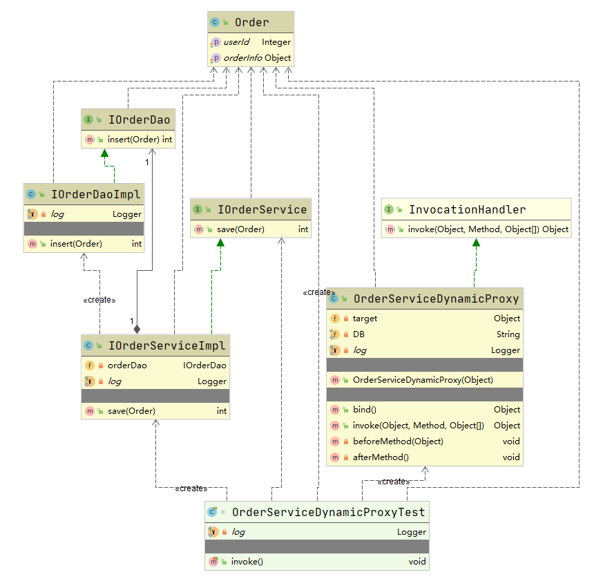
设计模式——结构型
2020-03-04 10:41:56 +08:00
69 KiB
873x838px
Raw
History
Reference in New Issue
View Git Blame
Copy Permalink